Assets And Shares
Asset management rights can be transferred to other contracts through qpi.releaseShares() or qpi.acquireShares(), for example, if an asset has been issued using QX but an owner of some of its shares wants to trade them using a different exchange (not QX), the management rights of these shares need to be transferred to the other contract first. Shares that are managed by QX can be released to another contract (transferring rights to manage ownership and possession) by invoking the QX user procedure TransferShareManagementRights (with owner/possessor as invocator). QX rejects all attempts (qpi.acquireShares()) of other contracts to acquire rights from QX.
Management rights transfer
There are two ways of transferring asset management rights:
-
The contract already having management rights releases them to another contract by calling
qpi.releaseShares(). -
The contract needing management rights acquires them from the contract having the rights by calling
qpi.acquireShares().
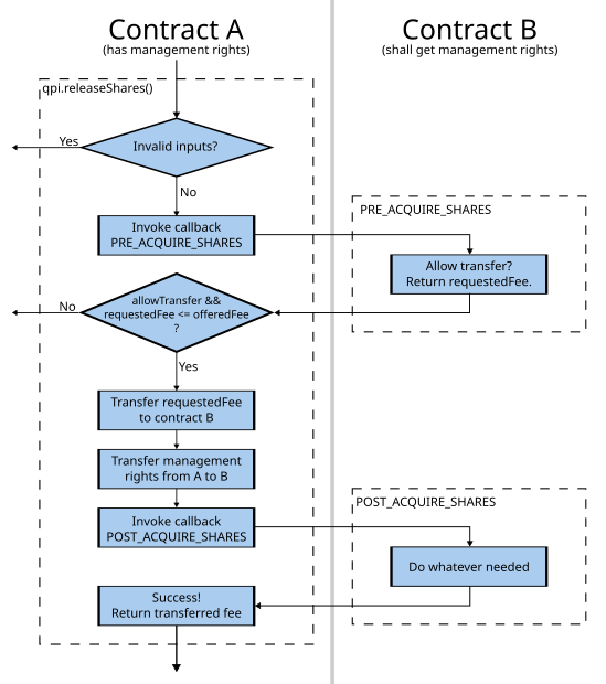
Transferring rights with qpi.releaseShares()
Let's assume contract A has management rights of shares and wants to transfer them to contract B.
Contract A can try to do this by calling qpi.releaseShares().
In this call, the following happens:

After checking the inputs passed to qpi.releaseShares() by contract A, the system calls PRE_ACQUIRE_SHARES() of contract B to (1) query if it is willing to acquire the management rights and (2) query the fee that A needs to pay to B for the rights transfer.
An instance of the following struct is passed to the system procedure PRE_ACQUIRE_SHARES() of contract B as input:
struct PreManagementRightsTransfer_input
{
Asset asset;
id owner;
id possessor;
sint64 numberOfShares;
sint64 offeredFee;
uint16 otherContractIndex;
};
An instance of the following struct is passed to the system procedure PRE_ACQUIRE_SHARES() of contract B as output:
struct PreManagementRightsTransfer_output
{
bool allowTransfer;
sint64 requestedFee;
};
By default, all of output is set to zero, that is, allowTransfer = false.
Thus, if PRE_ACQUIRE_SHARES() is not defined or empty, all transfers are rejected.
Set output.allowTransfer = true in order to accept the rights transfer.
If allowTransfer is false or requestedFee > offeredFee, the transfer is canceled.
Otherwise, the requestedFee is transferred from contract A to B, followed by the transfer of the management rights from contract A to B.
Finally, the system procedure POST_ACQUIRE_SHARES() is called in contract B, passing an instance of the following struct as input:
struct PostManagementRightsTransfer_input
{
Asset asset;
id owner;
id possessor;
sint64 numberOfShares;
sint64 receivedFee;
uint16 otherContractIndex;
};
The output of POST_ACQUIRE_SHARES() is empty (NoData).
Calling qpi.releaseShares() and qpi.acquireShares() is not permitted in the system procedures PRE_ACQUIRE_SHARES() and POST_ACQUIRE_SHARES(), that is, they will return with an error in such a context.
The function qpi.releaseShares() has the following parameters and return value:
sint64 releaseShares(
const Asset& asset,
const id& owner,
const id& possessor,
sint64 numberOfShares,
uint16 destinationOwnershipManagingContractIndex,
uint16 destinationPossessionManagingContractIndex,
sint64 offeredTransferFee
);
On success, it returns the payed fee, which is >= 0.
If offeredTransferFee or the contract balance is not sufficient, it returns -requestedFee.
In case of another error, it returns INVALID_AMOUNT (which is a negative number of large amount).
For more details, refer to the code of qpi.releaseShares() in src/contract_core/qpi_asset_impl.h.
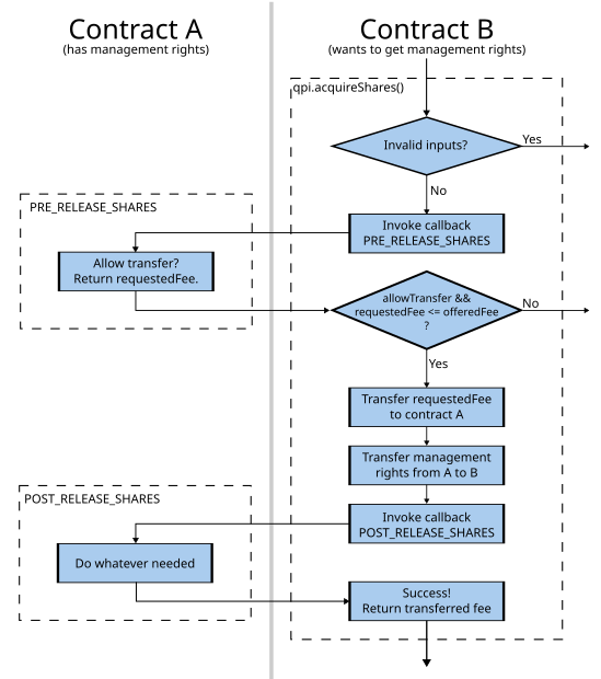
Transferring rights with qpi.acquireShares()
Let's assume contract A has management rights of shares and contract B wants to get them.
Contract B can try to do this by calling qpi.acquireShares().
In this call, the following happens:

After checking the inputs passed to qpi.acquireShares() by contract B, the system calls PRE_RELEASE_SHARES() of contract A to (1) query if it is willing to release the management rights and (2) query the fee that B needs to pay to A for the rights transfer.
An instance of the following struct is passed to the system procedure PRE_RELEASE_SHARES() of contract A as input:
struct PreManagementRightsTransfer_input
{
Asset asset;
id owner;
id possessor;
sint64 numberOfShares;
sint64 offeredFee;
uint16 otherContractIndex;
};
An instance of the following struct is passed to the system procedure PRE_RELEASE_SHARES() of contract A as output:
struct PreManagementRightsTransfer_output
{
bool allowTransfer;
sint64 requestedFee;
};
By default, all of output is set to zero, that is, allowTransfer = false.
Thus, if PRE_RELEASE_SHARES() is not defined or empty, all transfers are rejected.
Set output.allowTransfer = true in order to accept the rights transfer.
If allowTransfer is false or requestedFee > offeredFee, the transfer is canceled.
Otherwise, the requestedFee is transferred from contract B to A, followed by the transfer of the management rights from contract A to B.
Finally, the system procedure POST_RELEASE_SHARES() is called in contract A, passing an instance of the following struct as input:
struct PostManagementRightsTransfer_input
{
Asset asset;
id owner;
id possessor;
sint64 numberOfShares;
sint64 receivedFee;
uint16 otherContractIndex;
};
The output of POST_RELEASE_SHARES() is empty (NoData).
Calling qpi.releaseShares() and qpi.acquireShares() is not permitted in the system procedures PRE_RELEASE_SHARES() and POST_RELEASE_SHARES(), that is, they will return with an error in such a context.
The function qpi.acquireShares() has the following parameters and return value:
sint64 acquireShares(
const Asset& asset,
const id& owner,
const id& possessor,
sint64 numberOfShares,
uint16 sourceOwnershipManagingContractIndex,
uint16 sourcePossessionManagingContractIndex,
sint64 offeredTransferFee
);
On success, it returns the payed fee, which is >= 0.
If offeredTransferFee or the contract balance is not sufficient, it returns -requestedFee.
In case of another error, it returns INVALID_AMOUNT (which is a negative number of large amount).
For more details, refer to the code of qpi.acquireShares() in src/contract_core/qpi_asset_impl.h.
Notes and recommendations
By default, management rights of shares can be transferred without the agreement of the owner/possessor, given that both contracts agree on the transfer and the requested transfer fee is paid.
However, this feature is to be used with caution, because there is a risk of hijacking management rights, requesting a high fee for getting (back) management rights of shares.
This is why the recommended way (that is implemented in QX) is that the owner/possessor needs to invoke a user procedure that actively releases the management rights by calling qpi.releaseShares().
QX never releases shares passively (following call of qpi.acquireShares() by another contract).
The callbacks PRE_RELEASE_SHARES() and PRE_ACQUIRE_SHARES() may also check that the qpi.originator() initiating the transfer is the owner/possessor.